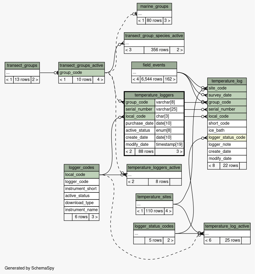
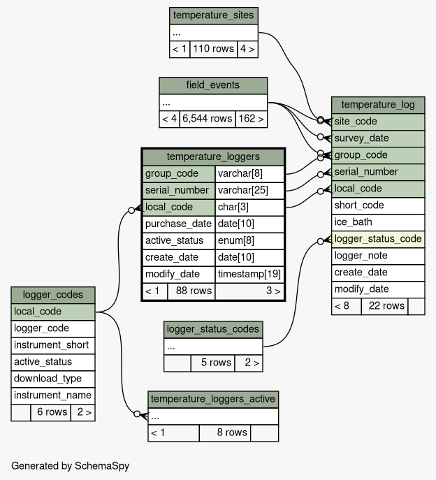
| Table marinedb.temperature_loggers temperature loggers
|
Generated by SchemaSpy |
| ||||||||||||||||||||||||||||||||||||||||||||||||||||||||||||||||||||||||||||||||||
Table contained 88 rows at Thu Nov 06 11:53 PST 2025 | ||||||||||||||||||||||||||||||||||||||||||||||||||||||||||||||||||||||||||||||||||
Indexes:
| Column(s) | Type | Sort | Constraint Name |
|---|---|---|---|
| group_code + serial_number + local_code | Primary key | Asc/Asc/Asc | PRIMARY |
| local_code | Performance | Asc | FK_loggers_local_code |
|


